排序
新版FileCodeBox快递柜源码 附带搭建教程
简介: 在很早的时候我发布过最早版本的,但是那个UI不好看,但是今天新版UI他来了,这是一款方便的匿名口令分享文本,文件,像拿快递一样取文件 源码特色 轻量简洁: 项目基于Fastapi + Sqlite...
仿青藤之恋社交交友软件系统源码 即时通讯 聊天 微信小程序 App H5三端通用
简介: 一款1比1模仿《青藤之恋》的社交交友软件开源项目,主打高学历优质人群交友, 功能上基本还原青藤之恋,以双向喜欢后解锁聊天,目前适配微信小程序,手机App,H5,三端通用, 功能完整,...
H5红包互换夹娃娃源码
简介: H5红包互换夹娃娃源码 使用说明: 1、搭建时的测试环境:phpstudy+apache+php5.3.8或或者Nginx 2、将程序放在根目录下 3、数据库:数据库.sql导入服务器分配给你的数据库 4、数据库连接...
权益商城系统源码 现支持多种支付方式
简介: 权益商城系统源码,支持多种支付方式,后台商品管理,订单管理,串货管理,分站管理,会员列表,分销日志,应用配置。 上传到服务器,修改数据库信息,导入数据库,即可账号密码:123456...
基于Tailwind CSS构建的QQ空间6.0版
详情内容 这是一个基于Tailwind CSS构建的社交平台页面,整体设计风格简洁现代,具有丰富的功能模块和良好的交互体验。页面以品牌特色为基础,结合现代Web设计理念,为用户提供了功能完整的社交...
WordPress主题Bricks v1.9 破解版
详情内容 视觉全站编辑 直观地构建您的整个网站。全部显示在一个屏幕上。从页眉到页脚以及介于两者之间的所有内容。如果您可以用 WordPress 做到这一点,那么您也可以用 Bricks 做到这一点。 针...
PHP域名授权系统网站源码/授权管理工单系统/精美UI/附教程
简介: PHP域名授权系统网站源码/授权管理工单系统/精美UI/附教程 功能最多的授权系统,用户系统,工单系统,精美UI,支付系统,授权管理,产品更新,更新详情,代理返利,发卡系统,授权系统,...
个人工作室网站源码typecho主题
详情内容 主题采用上下排版,首页查询了2个分类的内容,并对文章进行评论区重新设计,以追求互动效果。文章新增自定义字段,其中包含了封面图,简介,链接。 使用方法 1,上传并启用主题,开箱...
最新高仿百度网盘奇妙赏盲盒源码/Uniapp前端/易支付对接/无限回调/1:1完美复刻UI
简介: 最新高仿百度网盘奇妙赏盲盒源码/uniapp前端/易支付对接/无限回调/1:1完美复刻UI 核心亮点: 1.完美复刻UI: 前端界面1:1高度还原百度网盘“奇妙赏”盲盒...
网赚APP软件官网主题模板源码 | PbootCMS应用软件下载网站源码
简介: 网赚APP软件官网主题模板源码 | pbootcms应用软件下载网站源码 该模板适用于网赚APP网站、APP软件官网等企业,当然其他行业也可以做,只需要把文字图片换成其他行业的即可; PC+WAP,同...
最新SF授权系统源码 全开源无加密v5.2版本
简介: 最新SF授权系统源码 全开源无加密v5.2版本 SF多应用综合验证系统是一款基于 thinkphp V6.0.9 和 EasyWeb iframe开发的系统 帮助开发者快速为自己的项目增加授权验证。傻瓜式一键安装系统...
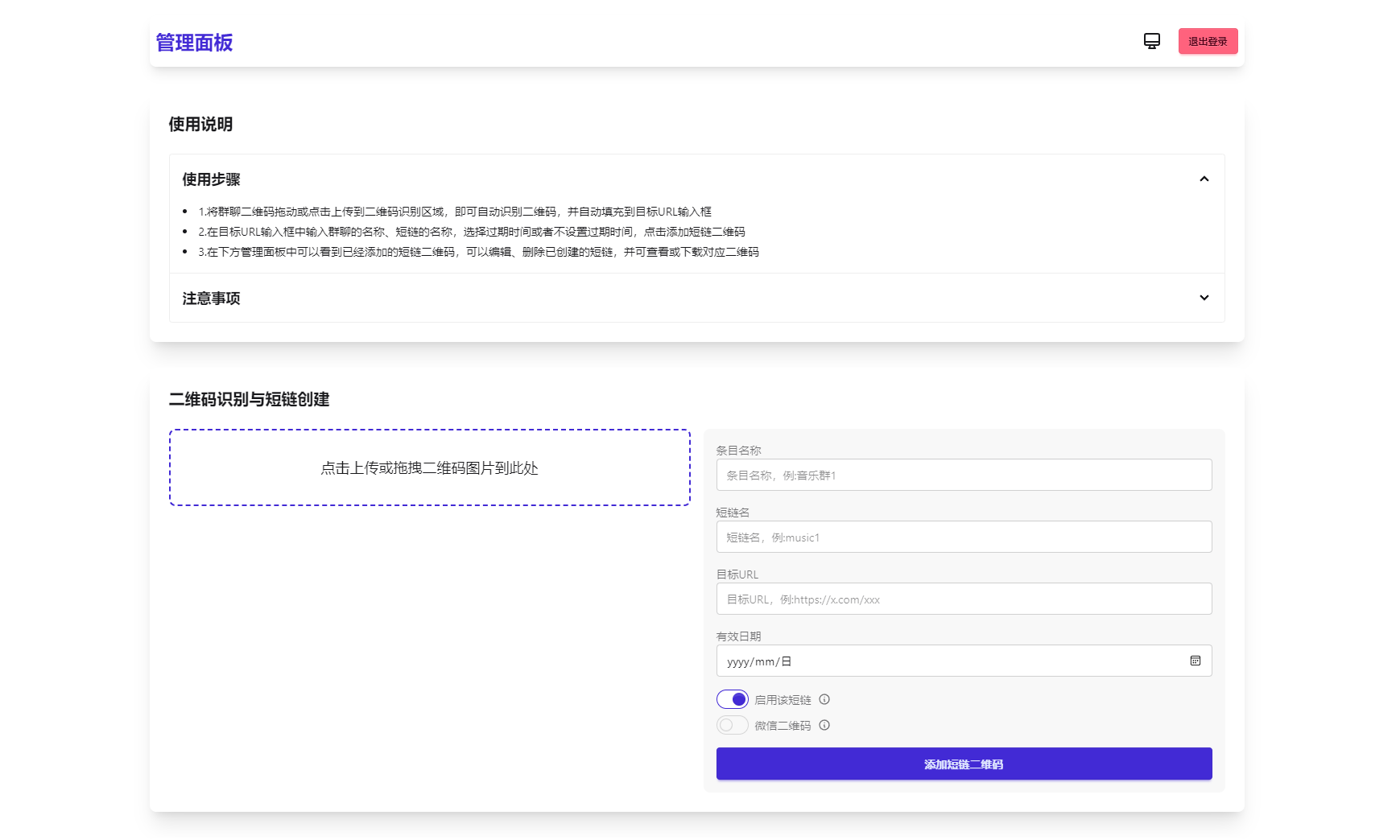
微信群永久二维码生成系统源码
简介: 苦于微信群聊二维码频繁变动,开发这个能生成永久二维码的工具,不需要服务器。也可作为 URL 缩短链接服务使用。 功能特性 1.生成永久短链接,指向微信群二维码...
迅风二级域名分发系统源码最新开心版
简介: 迅风二级域名分发系统源码最新开心版 一站式对域名进行二级分发,自助添加,自助修改解析功能:1、支持阿里云、腾讯云、西部数码、cloudflare、帝恩爱思、同系统的域名2、卡密功能3、多...
全新UI短剧搜索分享系统网站源码
简介: 批量存入txt 最近很火的短剧推广配套程序,短剧搜索 以下是完整的文件架构: project_root/│├── css/│ ├── style.css # 全局样式│ ├── index.css # 首页样式│ └── searc...
XingHan-Team团队官网系统源码 全开源
简介: XingHan-Team 官网程序是一个现代化的企业官网管理系统,由星涵网络工作室开发。 本系统提供了完整的网站内容管理功能,包括用户管理、内容发布、成员查询、成员申请等功能。 图片: 课...































